100% customer referenceability:
See it in action →
Built from the ground up for staffing agencies, RefAssured’s automated reference checking and performance insight platform speeds placements, protects against candidate fraud, ensures talent quality, improves operational efficiency and CSAT, and generates warm candidate leads that help agencies compete to win. RefAssured does more than just verify references – it validates decision-making.
Natively integrated with JobDiva, built for staffing
Convert potential into profit with RefAssured.
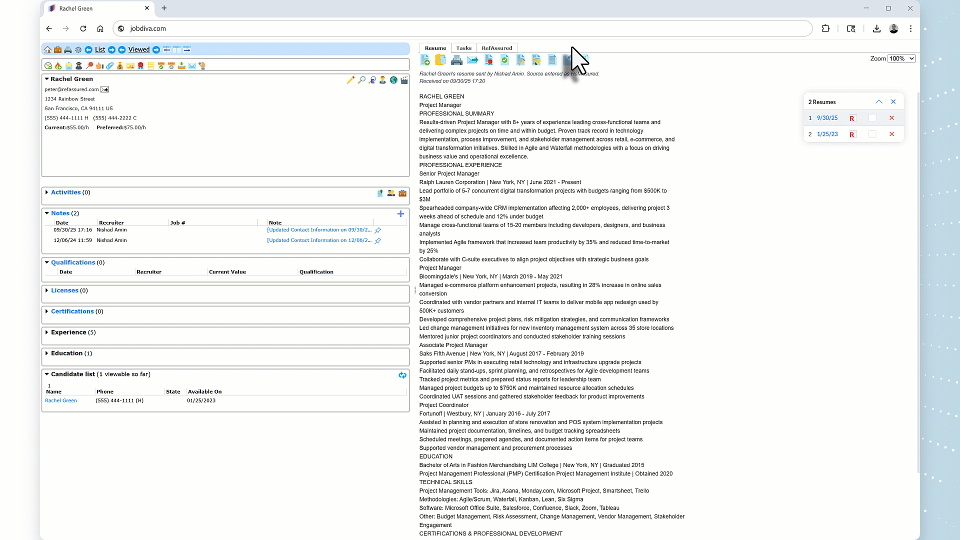
Embedded in Candidate Profiles
RefAssured lives directly inside JobDiva candidate profiles, meaning that users can access RefAssured through a dedicated view, all embedded within the application. No more toggling between windows or searching for information, since automated email notifications automatically sync to candidate profiles in JobDiva. That's what we mean when we say that RefAssured works the way you work, and lives in the systems where you already live. Because productivity and comfort go hand in hand.
Automated Lead Import
Using RefAssured means improving your revenue pipeline, instantly and effortlessly. References who opt in as candidates are automatically imported into JobDiva as new talent records. This ensures agencies expand their talent pool while maintaining clean, accurate candidate data. References who express interest in a customer’s hiring services are written directly into JobDiva as contacts. The system automatically checks for duplicates and allows customization of the "company" field.
No Administrative Burden
Want to track reference requests and processes directly within JobDiva? We wouldn't have it any other way. No separate RefAssured login required: when users access the RefAssured view inside JobDiva, their account is automatically created and authenticated using their JobDiva credentials. This makes setup seamless and instantaneous, with no extra steps for IT or end users. And guess what: all RefAssured customers are up and running within 48 hours of signing with us.
JobDiva customers love RefAssured:

At Ursus, our first criterion for adopting any new technology is its ability to integrate seamlessly with our ATS, JobDiva, the center of our data universe for both front and back office operations. That’s why we’re especially excited about RefAssured’s continued investment in deepening its native integration with JobDiva. The new enhancements remove friction from our workflow, eliminate manual steps, and improve data accuracy, ultimately giving our team more time to focus on clients and candidates instead of navigating disconnected systems. RefAssured’s commitment to strengthening this integration not only drives meaningful efficiency and productivity gains for our employees, but it also reinforces their role as a true partner in our technology ecosystem.
Jon Beck
CEO

The integration of RefAssured with JobDiva has significantly enhanced the efficiency and integrity of our hiring process. Automating reference checks within JobDiva has streamlined our workflow, strengthened compliance, and accelerated candidate progression. Having completed reference checks housed directly in JobDiva enables our team to finalize candidate packages more quickly, supports a smoother onboarding process, and eliminates the need to access a separate system to retrieve documentation. With everything in one centralized platform, our recruiters can make more informed decisions and align candidates with roles that best match their capabilities.
Namrata Anand
EVP

We’ve been delighted by RefAssured, both from a product and service perspective. Our clients as well as our contacts at the Joint Commission have been blown away by how the RefAssured reference reports look and the thoughtfulness by which the whole reference process is designed. The RefAssured team’s commitment to innovation and putting its customers first extends now to a powerful integration with JobDiva, our system of record where we work day in and day out. Having all the capabilities and benefits of RefAssured right within JobDiva is such a productivity boon for our team. We’re very excited.
Shannon Block
Chief Administrative Officer
Ready to put RefAssured to work for you?
With RefAssured, agencies can measure and report on candidate quality, prevent candidate fraud, improve customer retention, unlock operating efficiencies, and grow their revenue pipeline – all in one platform.
“I think some agencies think candidate quality seems like a nice-to-have. We’ve grown 29% in the past year during a down market because we consider it a need-to-have, and our clients know we only place the best people with them. With the leads we generate automatically from RefAssured, we can grow our pipeline easily and authentically, and increase revenue without a ton of pain or manual effort. Having access to a qualified lead pipeline makes a huge difference in this market.”
Jon Beck
CEO at Ursus

Let's get started.

"*" indicates required fields